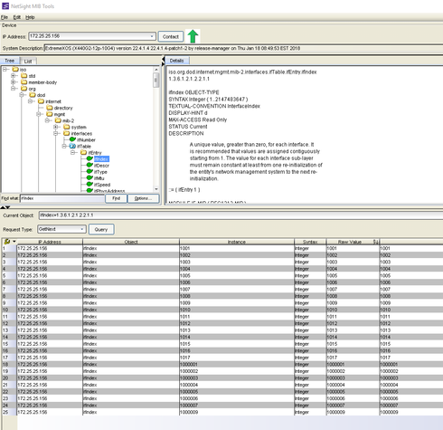
That is the output of the MIB OID for interface index.
The interface index is not only used for ports but also for VLANs, mgmt port, virtual router,...
That is the reason it's just a number and not e.g. ge.1.1

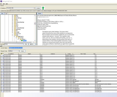
You'd use the OID ifName=1.3.6.1.2.1.31.1.1.1.1 instead which gives you the e.g. 1:1 instead.
